
Purl
A downloadable Purl for Windows, macOS, and Linux
What is Purl?
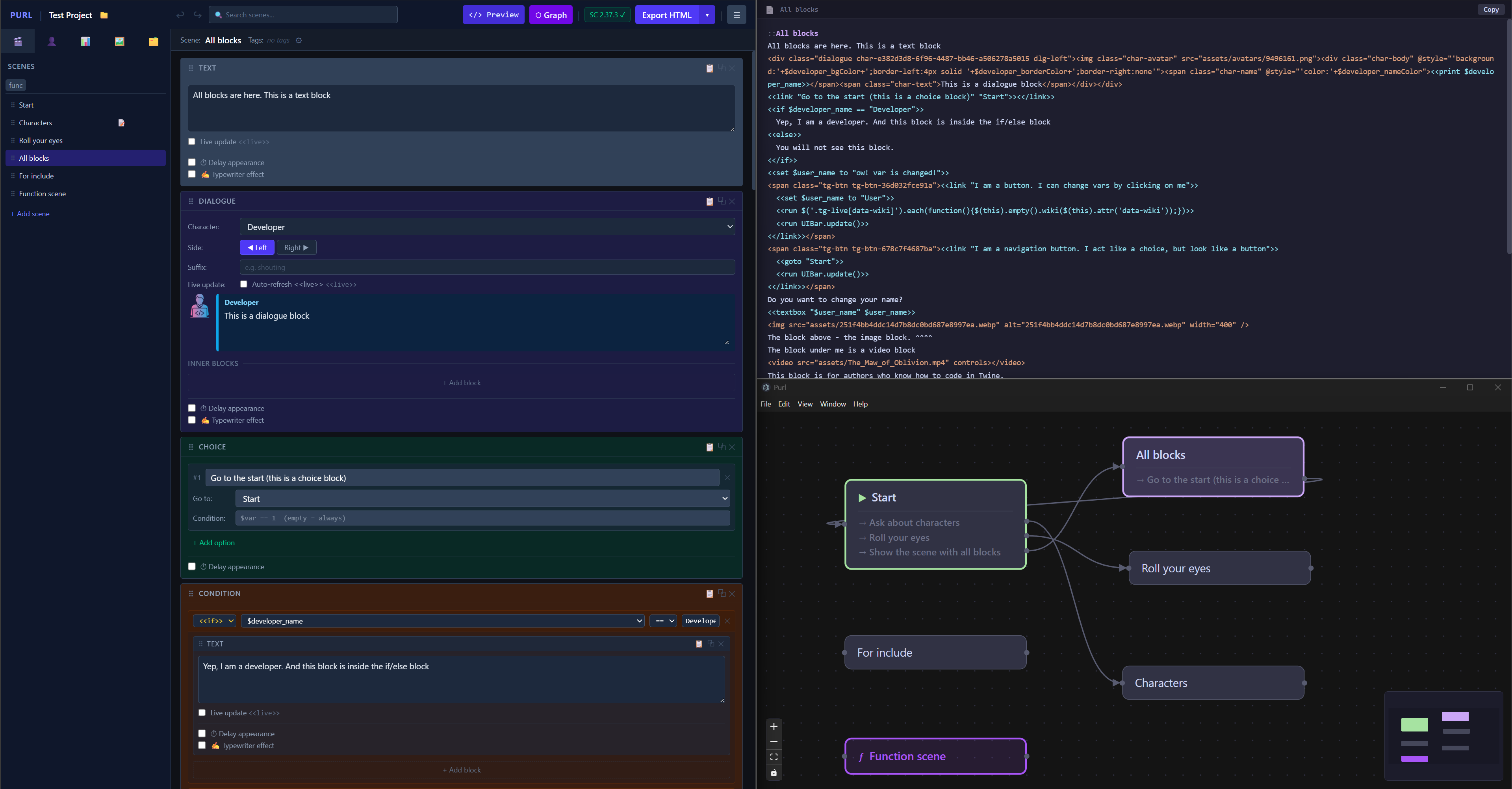
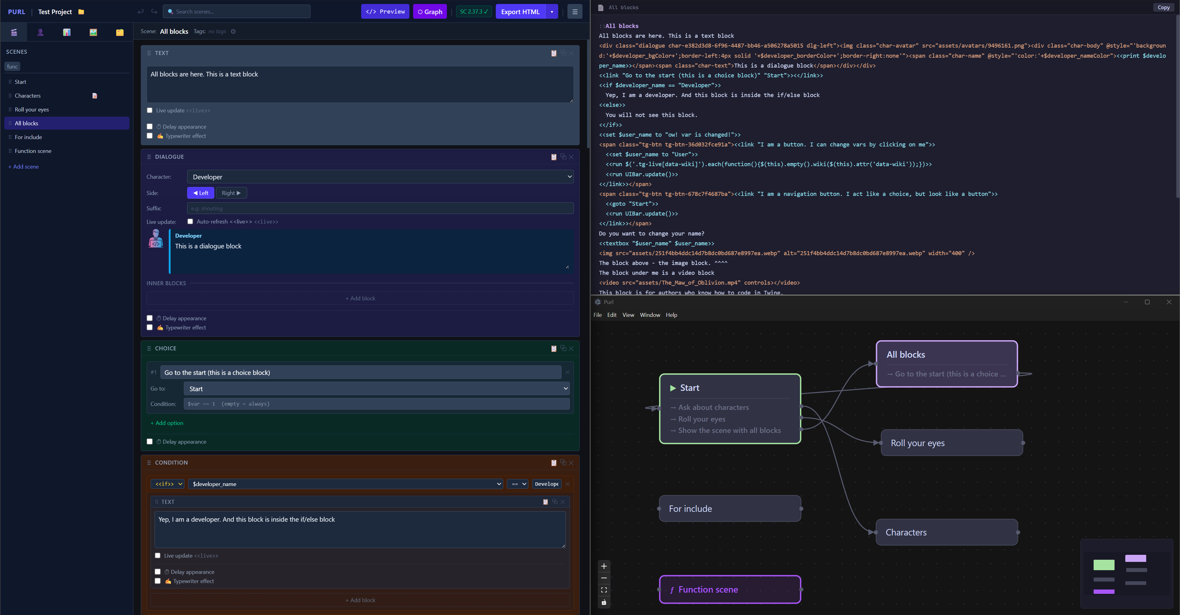
Purl is a desktop app for Windows, macOS and Linux that lets you create interactive fiction and visual novels in SugarCube 2 format without writing code. Build your story from visual blocks, and Purl generates a ready-to-use .twee file for Tweego or Twine, or .html file and assets directory.
I developed this app for myself because I don't like writing code while I'm writing a story.
I'm from Ukraine, and we have some difficulties with payment system support here. So, if anyone would like to support the project, please do so through the app's website.



| Published | 7 hours ago |
| Status | In development |
| Category | Tool |
| Platforms | Windows, macOS, Linux |
| Author | Kinburg |
| Tags | GameMaker, Twine |
| AI Disclosure | AI Assisted, Code |
Download
Install instructions
To enable exporting to `.html` and `.twee`, you must first provide the SugarCube 2 runtime to the application. This is a one-time setup process.
1. Download SugarCube 2: Go to the official SugarCube 2 website and download the latest version.
2. Extract the Archive: Unzip the downloaded file to a location on your computer.
3. Import the Runtime:
- In Purl, locate and click the "+SC Runtime" button in the application header.
- In the file dialog that opens, navigate to the folder where you extracted SugarCube and select the `format.js` file.
Once imported, the export functionality will be fully enabled.
Development log
- Purl7 hours ago



Leave a comment
Log in with itch.io to leave a comment.